|
|
연구팀은 이 연구는 연구 대상 영장류 종 전반에서 생태적 요인과 생활사, 사회 구조 등이 동성 성행동의 동인임을 보여준다며 이는 조상인류(호미닌)는 물론 현대 인류의 동성 성행동에도 유사한 요인이 작용했을 가능성을 시사한다고 말했다.
동성 성행동(SSB)은 많은 동물 종에서 보고돼 왔다. 이 행동은 유전될 수 있고 진화적 적응도 측면에서 이점이 있을 수 있지만, 그 진화적 기원과 생태적 기반은 충분히 밝혀지지 않았다.
영장류의 경우 이전 연구에서 동성 성행동이 관계와 집단 역학 조절에 도움이 될 수 있다는 가설이 제시돼왔으며 실제로 동맹 형성이나 긴장 완화 같은 사회적 맥락에서 관찰되기도 했다.
연구팀은 그러나 영장류 종에서 나타나는 동성 성행동에 공통으로 작용하는 동인을 밝힐 수 있는 포괄적 비교 분석은 제한적이었다고 지적했다.
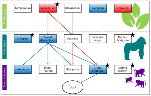
이들은 이 연구에서 기존 문헌과 데이터베이스를 종합해 비인간 영장류 491종에 동성 성행동이 존재하는지와 서식 환경과 개체 밀도, 짝짓기 기회 등 생태적 요인, 성숙 시기와 수명, 번식 전략 등 생애사 특성, 집단생활 여부와 위계 구조, 암수 간 사회적 관계, 동성 간 유대 강도 등을 분석했다.
이를 통해 어떤 생태적 조건을 가진 종에서 동성 성행동이 더 자주 보고되는지, 어떤 사회적 구조를 가진 종의 동성 성행동 가능성이 높은지 등을 조사 했다.
그 결과 유인원과 원숭이 등 59종에서 동성 성행동 증거가 확인됐으며, 23종에서는 동성 성행동이 반복해 관찰되는 것으로 나타났다.
이어 23종의 동성 성행동 출현 빈도를 맥락과 함께 분석 결과, 생태적·사회적 제약이 클수록, 개체가 사회적 구조에 강하게 연결돼 있을수록 동성 성행동이 더 흔한 것으로 나타났다.
환경 요인의 경우, 먹이가 제한된 가혹하거나 건조한 환경에 사는 바바리마카크, 잡아먹힐 위험이 큰 버빗원숭이에서 동성 성행동이 흔하게 관찰됐다.
생태적·사회적 요인의 경우, 몸집이 비교적 작은 종과 산악고릴라처럼 암수 크기나 외형 차이가 큰 종, 침팬지처럼 수명이 긴 종, 개코원숭이처럼 복잡한 사회 체계와 위계를 지닌 종에서 동성 성행동이 더 자주 나타났다.
연구팀은 짝짓기 기회가 제한되거나 개체 밀도가 높거나 사회적 상호작용이 많은 종일수록 동성 성행동이 흔한 것은 이런 행동이 '성적 혼동'이나 '이상 행동'이라기보다 사회적·행동적 유연성의 한 형태일 가능성을 시사한다고 말했다.
또 집단생활을 하고 동성 간 유대나 위계 관계가 중요한 종에서 동성 성행동 빈번한 것은 이를 단순한 성적 행동이 아니라 사회적 신호, 관계 형성, 긴장 완화 등과 연결된 행동으로 해석할 여지가 있음을 보여준다고 설명했다.
다만 이는 조상인류와 현대 인류의 동성 성행동에도 유사한 요인이 작용했을 가능성을 시사하지만, 이 연구는 인간의 성적 지향이나 정체성 등을 다루는 게 아니기 때문에 결과 해석에 주의가 필요하다고 강조했다.
◆ 출처 : Nature Ecology & Evolution, Vincent Savolainen et al., 'Ecological and social pressures drive same-sex sexual behaviour in non-human primates', https://www.nature.com/articles/s41559-025-02945-8
scitech@yna.co.kr
<연합뉴스>





